Adding Topics: Uploading Files −+
The following tutorial outlines the steps necessary to add a topic within a module and add a file within that topic. However, if you would like to upload files in bulk, refer to the tutorial below.
Note: Some file types show in preview mode including .pdf, . doc, .txt, and .ppt. Other file types, such as .xls and .spss, must be downloaded and viewed by students in the appropriate application.
- First, navigate to the desired course, and access the Content tool by selecting Content from the course navbar or clicking Click to Access Course Content.

- To add files to your Content area, you must first create at least one Module (See above on Creating and Customizing Modules). If you already have a module, click on it to make it the active module.

- Drag and drop files from your computer to the module files area.

- To change the order of the items, point to the three lines to the left of an item, then drag and drop to the preferred location.

- To change item names, click Bulk Edit at the top.

- Click an item name to change it. Click Done editing when finished.

Bulk Uploading Files −+
If you would like to bulk upload files in the form of a zip file or multiple files to the content of your course, the Manage Files tool is a system that can assist in this process. The Manage Files tool is a file management system for your course that can be used to organize and upload files associated with your course offering.
- To begin the process of uploading a file or multiple files to the Manage Files tools, first, select Course Admin from the course navbar.

- Under Site Resources, click Manage Files.

- Click Upload.

- Drag and drop desired files into the Upload area or click Upload. After clicking Upload, locate the files in your computer, and click Open. After either dragging and dropping or clicking upload, click Save to upload the file(s).

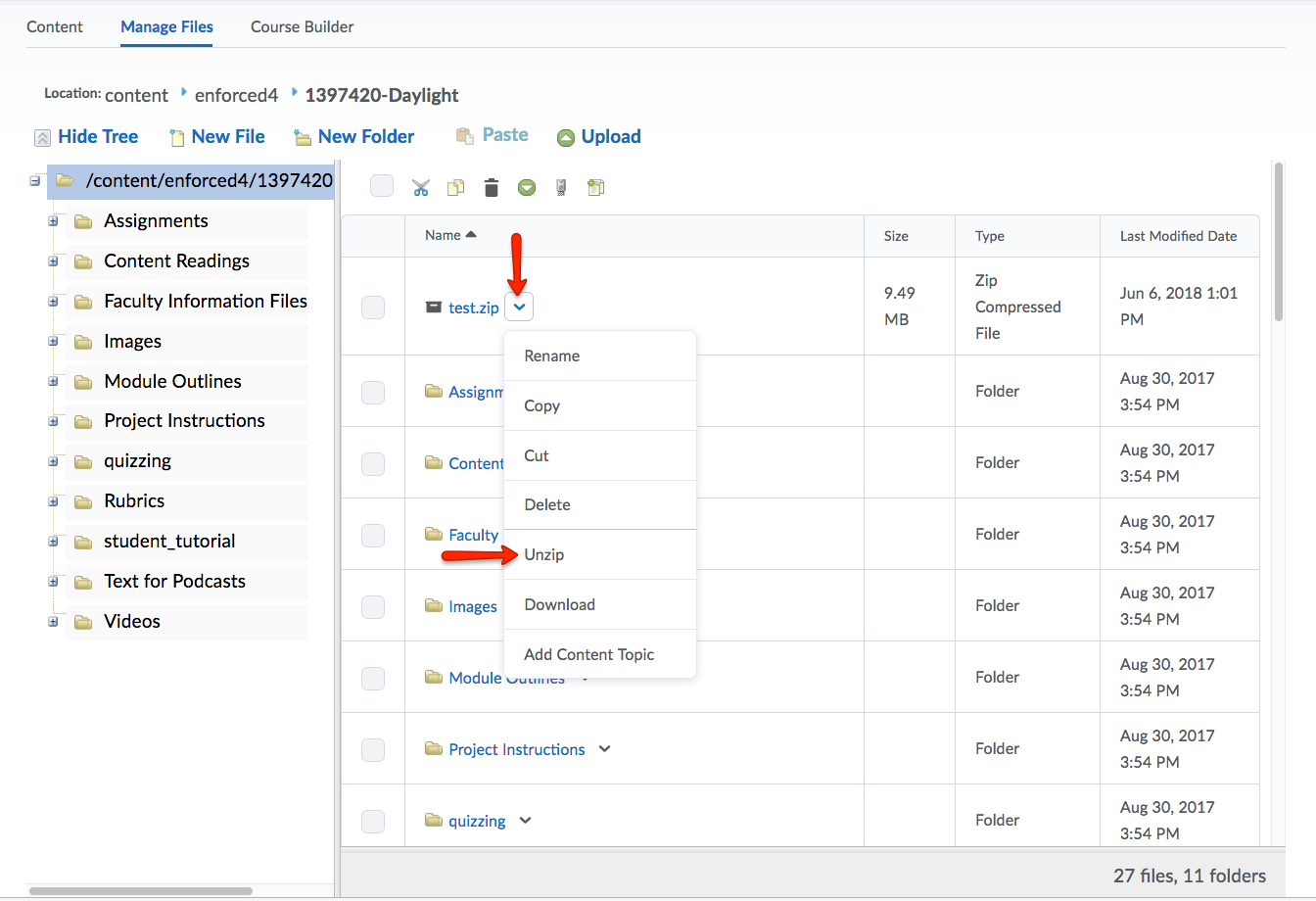
- To unzip uploaded zip files, click the dropdown menu of the content item, and select Unzip.

- These files can then be added to content within a previously created topic by, first, clicking Upload/Create, and select Upload Files.

- Then, click Course Offering Files.

- Select the file you would like uploaded, and click Add.

- The file should now be present within the desired topic.
New Content Experience
Uploading Files −+
The following tutorial outlines the steps necessary to add a topic within a module and add a file within that topic. However, if you would like to upload files in bulk, refer to the tutorial below.
Note: Some file types show in preview mode including .pdf, . doc, .txt, and .ppt. Other file types, such as .xls and .spss, must be downloaded and viewed by students in the appropriate application.
- Click on the module or sub-module to which you would like to add a file.
- Click Add Existing
- Drag and drop files into the window, or click browse.

- (Optional) You can also add files directly from Google Drive or Microsoft OneDrive

- A topic with the file will be automatically added to the module or sub-module you originally chose.
Bulk Uploading Files −+
If you would like to bulk upload files in the form of a zip file or multiple files to the content of your course, the Manage Files tool is a system that can assist in this process. The Manage Files tool is a file management system for your course that can be used to organize and upload files associated with your course offering.
- Select Course Admin from the course navbar.
- Click Manage Files
- Click Upload

- Drag and drop desired files into the Upload area or click Upload. After clicking Upload, locate the files in your computer, and click Open. After either dragging and dropping or clicking upload, click Save to upload the file(s).

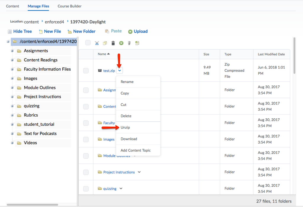
- To unzip uploaded zip files, click the dropdown menu of the content item, and select Unzip.

- Now the files can be added to a module or sub-module. Click on the module or sub-module to which you want to add the files.
- Click Add Existing.
- Click More.
- Click Course File.
- Select the file you would like uploaded, and click Add.|

- The file(s) should be present within the desired topic.
- Course Tools
- Announcements
- Assignments
- Awards
- Calendar
- Classlist
- Class Progress
- Content
- Discussions
- Grades
- Groups
- Import/Export/Copy Components
- Intelligent Agents
- Quizzes
- Creating Quizzes
- Question Library
- Question Types
- Quiz Settings
- Modifying & Previewing Quizzes
- Adjusting Quiz Access for Individuals
- Restricting & Monitoring Student Activity During Quizzes
- Grading & Feedback for Quizzes
- Quiz Statistics & Attempt Logs
- Downloading Quiz Attempts
- Copying Quizzes Between Courses
- Exporting Quizzes for Future Use
- Restoring a Quiz
- Rubrics